CodeSee was founded in 2019 with the goal of helping programmers understand the entire code base inside a company. The idea was to provide visual maps, so you could see the connections between services and systems and how changes might affect the different links. Today, the company announced it was adding a generative AI capability to the platform, making it easy to ask questions about the code base in natural language.
Shanea Leven, co-founder and CEO at the company, says that generative AI is a perfect fit for what they’ve been trying to do at CodeSee. “So with the addition of AI, our hypotheses and our mission and our use cases don’t actually change, but our insight into how people grasp and understand code actually gets enhanced when you add AI onto it,” she told TechCrunch.
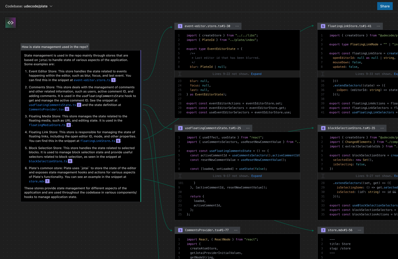
The generative AI feature provides an interactive way to ask questions about the code in your IDE. For instance, you could ask things like how logging works or how is state management being used in the code base, and CodeSee delivers a text-based answer accompanied by a code map with lines showing the connections between different parts of the code base based on your question.
“So you’re able to kind of deep dive on where those different things are. And then from that question, we actually draw lines to where those files and functions are actually located in your IDE, so that you get the context of how something actually works,” she said. It becomes an intelligent extension on top of the functionality that CodeSee was already offering.

Leven says the company partnered with Microsoft and OpenAI to help build the new generative AI functionality. That helped in more ways than one because the company remains lean with 11 employees, and a partnership enabled them to build the new functionality quickly without adding extra employees.
CodeSee recently introduced service maps to give companies visibility across multiple code bases. “It’s a full cross-repo visibility view of all of your endpoints, message queues, all of your Kafka pipelines, all the things [in your system], and you plug that in, and you get this full high-level architecture view that we didn’t have before, which is really helping a lot of enterprise customers really get an understanding of what’s going on across their code base,” Leven said.
As the company expands its offerings, giving customers more clarity about their code, having an AI-based question engine should prove even more useful. She says that for starters, the new generative AI feature will be available in beta on request. They hope to work with their enterprise customers to refine the tool before they make it generally available some time later this year.
Join 10k+ tech and VC leaders for growth and connections at Disrupt 2025
Netflix, Box, a16z, ElevenLabs, Wayve, Hugging Face, Elad Gil, Vinod Khosla — just some of the 250+ heavy hitters leading 200+ sessions designed to deliver the insights that fuel startup growth and sharpen your edge. Don’t miss the 20th anniversary of TechCrunch, and a chance to learn from the top voices in tech. Grab your ticket before doors open to save up to $444.
Join 10k+ tech and VC leaders for growth and connections at Disrupt 2025
Netflix, Box, a16z, ElevenLabs, Wayve, Hugging Face, Elad Gil, Vinod Khosla — just some of the 250+ heavy hitters leading 200+ sessions designed to deliver the insights that fuel startup growth and sharpen your edge. Don’t miss a chance to learn from the top voices in tech. Grab your ticket before doors open to save up to $444.
CodeSee pulls in a $7M secondary seed to build out code visualization platform